爱优科技网站首页改版及近期更新动态 2022-11-04 12:09•运营动态
爱优科技平台汉字笔画笔顺查询工具上线 2022-10-29 10:42•运营动态
爱优科技平台成语大全查询工具上线 2022-10-29 10:34•运营动态
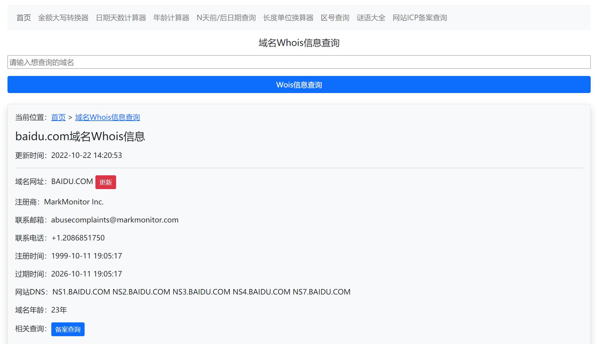
爱优科技平台网站域名Whois信息查询模块上线 2022-10-22 14:31•运营动态
爱优科技平台繁体字在线转换器工具上线 2022-10-19 10:45•运营动态
网站ICP备案查询系统更新记录(20221017) 2022-10-17 16:27•运营动态
摩斯密码翻译器模块更新(20221011) 2022-10-11 16:30•运营动态
加强爱优科技平台健康生态调整摩斯密码加密流程 2022-09-22 16:28•运营动态
爱优科技平台敏感词过滤拦截系统上线 2022-09-16 00:06•运营动态
爱优科技拼音查询工具上线 2022-07-23 00:06•运营动态
摩斯密码翻译器转换工具更新(20220623) 2022-06-23 15:44•运营动态
爱优科技摩斯密码查询转换器上线 2022-06-19 10:06•运营动态
爱优科技汉字组词免费在线查询工具上线 2022-06-11 13:51•运营动态
网站ICP备案查询及年龄计算器工具更新20220606 2022-06-06 10:58•运营动态
爱优科技适用于蛋糕店甜品烘焙行业客户管理系统上线 2022-06-05 11:35•运营动态